Кто такой бизнес-аналитик?
Вы знаете обе части этого слова: «бизнес» и «аналитик». Эксперт по бизнес-анализу (или бизнес-аналитик) действительно занимается тем, что структурирует разнородную информацию, собранную из различных источников, чтобы вывести закономерности из этой информации, наглядно представить данные и помочь компании найти возможности для улучшения положения бизнеса или для развития. Результаты его работы помогают бизнесу принять объективные решения и снижают риски при запуске новых проектов.
Допустим, коммерческому отделу розничной сети хочется оперативно видеть недельные результаты продаж с детализацией по отдельным магазинам и целым регионам. Они приходят к бизнес-аналитику и рассказывают, что должно быть в финальных отчётах. А задача бизнес-аналитика — «переложить» их слова на язык, понятный разработчикам аналитической системы, то есть составить техническое задание с чёткой логикой: какие показатели собираются, из каких источников берутся данные, в каком виде они выводятся и на каких экранах или дашбордах их надо разместить.
Бизнес-аналитик собирает и структурирует данные. Обычно данные представляются в специализированных IT-системах (ERP, CRM, BI и так далее) — поэтому работа аналитика чаще всего связана с внедрением этих систем, а точнее, с подготовкой к их внедрению и с расширением их функциональности.
В ходе предпроектного анализа аналитик изучает текущее состояние компании и требования бизнес-заказчика, определяет границы будущего решения. Это как раз то, что мы описывали выше: бизнес-аналитик «снимает показания» пользователей, анализирует источники данных и описывает их на языке, понятном будущим разработчикам.
На этапе анализа в рамках проекта бизнес-аналитик работает с конкретными требованиями. Его задача — выявить, описать и согласовать их. В случае каких-либо изменений бизнес-аналитик будет управлять и запросами на изменения. Этот процесс связан с задачами первого этапа: о собранных на нём требованиях должны договориться и пользователи, и технические специалисты.
В рамках постпроектного анализа задача бизнес-аналитика — оценить, насколько решение соответствует планам, достигла ли компания целей, которые ставила перед его внедрением, и как дальше следует развивать систему. Бизнес-аналитик проводит опросы или интервью с заказчиками для того, чтобы находить способы более эффективного использования аналитической системы и узкие места.

Пример дашборда BI-системы SupersetСкриншот: Светлана Вронская для Skillbox Media
Обычно бизнес-аналитик не работает в одиночку — он член команды. Совместно с топ-менеджерами организации он участвует в работе над стратегией компании и проекта. А вместе с разработчиками, консультантами, дизайнерами, инженерами он создаёт прототипы и готовит документацию.
Аналитика как профессия
Анализ – это разложение какого-то процесса на составные части, выявление связей между ними, формулирование выводов на основании полученных сведений. Похоже на диагностику у врача: взяли кровь, посмотрели сколько эритроцитов, лейкоцитов и лимфоцитов, определили, есть ли проблема. Затем врач дает на основании анализов свои рекомендации.
Теперь я постараюсь простыми словами и с примерами рассказать вам суть работы аналитика в бизнесе и IT, а не в медицинской лаборатории.
На предприятиях собирается много информации о продажах, налогах, зарплатах, ценах, производительности труда. Обычный человек видит в них просто кучу цифр, а аналитик увидит материал для оценки эффективности работы подразделения или предприятия в целом и прогнозирования будущих показателей, например, объема продаж, поступления денежных средств, спроса на рынке.
Выводы, которые делают аналитики на основе собранных данных, помогают руководству предприятия действовать более эффективно, улучшать показатели, снижать расходы, увеличивать прибыль.
Например, в магазин одежды привезли 100 моделей летних платьев в разных цветах. За месяц собрали информацию о продажах, проанализировали и приняли решение, какие еще модели и в какой цветовой гамме нужно докупить, а какие не пользуются спросом и пора их отправить на распродажу, чтобы не собирать остатки в конце сезона.
Более 100 крутых уроков, тестов и тренажеров для развития мозга
Начать развиваться
В этой профессии важно собрать все нужные данные, правильно увидеть взаимосвязи между показателями и картину целиком, чтобы потом на основе анализа сделать правильные выводы и принять решения. Если хотите глубже разобраться в теме, почитайте статью о том, что такое аналитика
Каковы требования к образованию бизнес-аналитика?
Степень бакалавра — это стандартное требование к образованию для любого бизнес-аналитика. Иногда работодатели отдают предпочтение кандидатам со степенью магистра.
Степени, которые актуальны для этого карьерного пути, включают бизнес-администрирование, бизнес, менеджмент, бухгалтерский учет, маркетинг, экономику, статистику, а также компьютерные и информационные науки.
Хотя требования к образованию важны для работодателей, они также ожидают требований к опыту. И он может варьироваться в течение 3-5 лет, что является стандартом для большинства работодателей.
Они также ожидают, что эти профессионалы должны обладать сильными аналитическими, коммуникативными навыками и навыками управления временем. Некоторые требования к навыкам работы с компьютером также важны, хотя они зависят от работодателя.
Как правило, все бизнес-консультанты должны знать C #, Oracle, PL / SQL и Microsoft Office.
Поскольку бизнес-аналитик начального уровня работает, чтобы поддержать старшего аналитика, требования работодателя для начального уровня по-прежнему остаются следующими:
- Решение проблем
- Коммуникация
- Навыки Управления
- Исследования
- Технические Навыки
- IT Знание
- Базовые знания
- Навыки бизнес-анализа
- Принятие решения
- Креативность
Кто такой бизнес-аналитик и зачем он нужен компании
Бизнес-аналитик — переводчик с языка бизнеса на язык разработчиков и обратно. И отчасти это правильно. Компании бизнес-аналитик приносит огромную пользу, высвобождая ресурс инженеров. Благодаря бизнес-аналитикам программисты и тестировщики могут сосредоточиться на своих функциях, вместо того, чтобы погрязнуть в переговорах, выясняя, что же бизнесу нужно было на самом деле.
Если мы изобразим компанию как бизнес, ее программное обеспечение и производителя этого программного обеспечения, то бизнес-аналитиков можно расположить на всем протяжении между компанией и вендором. Причем это положение может смещаться как в ту, так и в другую сторону, например:
- ближе к бизнесу — те, кто глубоко понимают, как работает бизнес и что приносит компании прибыль, какие тренды есть по линии бизнеса и какие продукты есть у конкурентов;
-
ближе к разработке — те, кто глубоко понимают устройство программы, архитектуру, существующие интеграции и как программа работает изнутри.

Однако, за многими понятиями в бизнес-анализе уже давно можно заглянуть в настольную книгу бизнес-аналитика Business Analysis Base of Knowledge v3 или BABOK Guide версия 3. Эта книга дает такое определение бизнес-аналитику: «Бизнес-аналитик — это любой индивид, который выполняет задачи бизнес-анализа, описанные в руководстве BABOK, вне зависимости от его должности и организационной роли».
Что такое бизнес-анализ? Оттуда же мы узнаем, что такое бизнес-анализ: «Бизнес-анализ — это практика создания условий для изменений на предприятии путем определения потребностей и рекомендации решений, которые приносят пользу стейкхолдерам. Бизнес-анализ позволяет предприятию сформулировать потребности и обоснование изменений, а также разработать и описать решения, которые будут полезны».
Говоря простым языком, нам нужно что-то поменять в компании, а бизнес-аналитик помогает определить потребности и выработать решения, чтобы это изменение воплотить в жизнь. И для этого в арсенале настоящего бизнес-аналитика внушительное количество навыков и техник, которые мы в этой статье рассмотрим подробнее.
Отдельно стоит сказать, что аналитика сегодня развивается в нескольких направлениях. Основные из них:
- классический бизнес-аналитик, который отлично разбирается в области деятельности бизнеса, и основная его задача — управлять требованиями на изменения, а также документировать их;
- аналитик данных, или дата-аналитик, который работает с большими объемами данных, визуализирует их, строит метрики, выявляет зависимости и вырабатывает решения по изменению продукта;
- системный аналитик, который глубоко понимает интеграции, архитектуры, часто может прочитать код и журнал ошибок программного обеспечения и формирует требования, которые уже подхватывают разработчики для реализации;
- консультант имеет отличные знания и широкий взгляд как в области бизнеса, так и в области информационных технологий, вырабатывает направление и помогает выстраивать стратегию развития программного продукта, а также помогает в цифровой трансформации бизнеса;
- аналитик бизнес-процессов, основная задача которого — анализ и модернизация существующих бизнес-процессов компании. Он моделирует бизнес-процессы, определяет места для улучшения и формирует требования по изменениям на всей цепочке бизнес-процесса независимо от организационной структуры предприятия и используемых информационных систем.
Карьерный путь бизнес-аналитика
В зависимости от того, в какой компании и в каком городе России работает бизнес-аналитик, его карьерный путь может выглядеть по-разному. Но в общем случае ступени карьерной лестницы выглядят так:
- Младший бизнес-аналитик: начинающий специалист, отвечает за сбор и структуризацию части данных в проекте. Новички получают от 30 до 70 тысяч рублей.
- Бизнес-аналитик: помогает консультантам с анализом данных и подготовкой инсайтов. Такие специалисты могут ожидать доход в среднем от 70 до 150 тысяч рублей.
- Старший бизнес-аналитик: решает более сложные задачи, отвечает за определённую область данных. Такие специалисты с опытом 3–5 лет зарабатывают от 120 до 250 тысяч рублей.
- Ведущий бизнес-аналитик: имеет комплексный взгляд на данные, которые использует компания, может руководить группой бизнес-аналитиков.
- Эксперт, тимлид: руководит группой бизнес-аналитиков, отвечает за определённую область (отраслевую, технологическую), участвует в работе над стратегией компании.
Но этот линейный путь очень условен. С позиции старшего бизнес-аналитика специалист может уйти на менеджерскую должностт. Обычно это хороший выбор, потому что за счёт специфики своей работы и участия в кросс-функциональных командах бизнес-аналитик понимает особенности развития продуктов и проектов, а также то, как протекают процессы в разных департаментах. Поэтому бизнес-аналитик может перейти на позицию владельца продукта (product owner), менеджера продукта, коуча по Scrum- или Agile-методологиям, менеджера проектов.
В любом случае работа бизнес-аналитика — это отличный старт для карьеры в IT и прекрасный способ познакомиться на практике не только с различными областями знания и отраслевой спецификой, но и со многими ролями внутри отрасли.
Обязанности и требования аналитика данных
Аналитика – специфическая сфера, где от работников требуется определенный набор личностных качеств и знаний.
Обычно алгоритм работы специалиста по анализу больших данных выглядит так:
- Сбор информации. Изучение политики работы с данными, целей и стратегии компании.
- Ознакомление с параметрами набора. Речь идет о типах данных и видах их сортировки.
- Предварительная обработка информации со структурированием и исправлением ошибок.
- Анализ данных и решение поставленной задачи.
- Формирование вывода.
- Визуализация результата для подтверждения/опровержения гипотезы и принятия решения.
Знания, необходимые системному аналитику:
- Инструменты доступа и обработки данных, электронные таблицы (SQL, СУБД, хранилища данных, ETL).
- Языки программирования: R, SAS, C++, Python.
- BI-аналитика, аналитика данных, Data Scientist.
- Статистика и математика (высшая математика, математическая логика, линейная алгебра, теория вероятности и др.).
- Машинное и глубокое обучение – умение настроить или обучить с нуля нейросеть.
- Data Engineering – организация получения, хранения и доступа к информации.
- Data Science в продакшн. Знание инструментов для поиска лучшего в каждом отдельном случае. Это может быть внедрение SQL-запросов или машинного обучения, построение базы данных.

В таблице показаны скиллы аналитика начального и продвинутого уровня.
| Начальный уровень | Продвинутый уровень |
| Абстрактное мышление и развитый эмоциональный интеллект. | Сбор и анализ требований клиента к отчетам. |
| Умение создавать прототипы. | Получение, редактирование и визуализация информации. |
| Знание основ статистики и математических методов. | Интерпретация данных с обоснованными выводами. |
| Выявление взаимосвязи событий и причин в метриках. | Разработка требований к аналитическим инструментам, курирование их внедрения. |
| Предоставление рекомендаций бизнесу. | Проведение А/Б тестов и исследований для принятия стратегического решения. |
Зачем становиться бизнес-аналитиком?
Бизнес-аналитики часто имеют разные обязанности, и это часто возникает в зависимости от компании, в которой вы работаете. Некоторые компании называют бизнес-аналитика аналитиком управления, и это приводит к изменению их ролей и обязанностей.
В любом случае бизнес-аналитиков учат быть очень техничными в своих ролях. Некоторые из них выполняют очень технические роли, в то время как другие работают исключительно в сфере бизнеса. Некоторые заняты определением и настройкой потоков процессов, а другие разрабатывают технические решения для удовлетворения потребностей бизнеса.
Эта широкая роль бизнес-аналитика делает карьерный путь гибким.
Как упоминалось ранее, все больше и больше организаций осознают преимущества, предоставляемые бизнес-аналитиками. По этой причине ожидается, что рынок вакансий бизнес-аналитиков вырастет на 19% в следующие 10 лет. Это означает, что текущие 740 000 или более рабочих мест бизнес-аналитиков в США станут примерно 880,000 2026 к XNUMX году.
Благодаря этому типу роста многие компании по всему миру уже конкурируют за каждого бизнес-аналитика, которого они могут найти. Сейчас как раз подходящее время, чтобы им стать.
Я был шокирован, когда узнал, что средняя зарплата бизнес-аналитика составляет более 78,000 долларов в год. И более 10% из них зарабатывают почти 150,000 XNUMX долларов в год.
Бизнес-аналитик действительно зарабатывает очень много, особенно при большом росте спроса.
Какие направления есть в бизнес-аналитике
Обычно направления в бизнес-аналитике определяют через методы анализа данных: кластерный анализ, корреляционный анализ, регрессионный анализ, методы линейного программирования. В Business Set мы определили подвиды бизнес-аналитики несколько иначе.
Мы выделяем четыре направления бизнес‑аналитики. Каждое из них соответствует одному из ключевых элементов системы управления. Эти элементы:
- Стратегия развития предприятия.
- Бизнес-процессы.
- IT-архитектура.
- Организационно-ролевая структура.
Бизнес‑аналитика, необходимая для разработки стратегии. Стратегия развития — важнейший элемент системы управления предприятием. Чтобы стратегия получилась качественной, необходимо проанализировать большой объём данных и цифр. Для этого привлекают бизнес‑аналитика.
Он анализирует внешнюю маркетинговую информацию — например, как меняется покупательский спрос, как конкурентные силы влияют на бизнес. По итогам анализа бизнес-аналитик подготавливает отчёт, который ложится в основу стратегии развития предприятия.
Аналитика бизнес‑процессов компании. Бизнес-процессы — инструмент реализации стратегии предприятия. Достижение стратегических целей компании возможно только за счёт точного исполнения настроенных бизнес-процессов.
Чтобы процессы отвечали современным подходам, учитывали изменения бизнес-среды, успешно реализовывали внутренний потенциал компании, их нужно периодически обновлять. Такие изменения также подготавливают с помощью работы с данными.
Для этого анализируют значения показателей бизнес‑процессов:
- определяют факторы влияния на процессы и природу этих факторов — случайные они или нет;
- оценивают управляемость процессов: способны ли они стабильно производить качественный результат;
- оценивают их пропускную способность: какое количество запросов в единицу времени они способны обрабатывать.
По результатам анализа вырабатывают предложения по изменениям. Нужно, чтобы предлагаемые изменения помогали устранять сбои в процессах, улучшать качественные характеристики продуктов. Это позволит более точно достигать стратегических целей предприятия.
Бизнес‑аналитика, которая работает с данными по IT‑архитектуре. Сегодня ключевым фактором успеха предприятия является качественная работа его IT-сервисов. Чтобы ответить на вопрос, соответствует ли IT-архитектура предприятия потребностям бизнеса, нужно также обратиться к бизнес-аналитике — проанализировать состав и качество работы парка информационных систем компании, степень автоматизации и роботизации процессов, соответствие уровня IT-сервисов предприятия стандартам отрасли. Результаты анализа ложатся в основу решений для оптимизации IT‑архитектуры предприятия.

Фото: Jacob Lund / Shutterstock
Аналитика данных, связанных с организационной структурой. Успешный бизнес способны делать только успешные люди. Вывод о том, насколько успешны люди компании, делают на основе анализа данных о работе подразделений, отделов, сотрудников компании. Здесь собирают и анализируют информацию о том, насколько бизнес оснащён требуемыми компетенциями, какова производительность организационных единиц, каков фактический уровень квалификации сотрудников предприятия.
Как начать строить карьеру
Стереотипы в сфере аналитики данных не работают — неважно, гуманитарное или техническое образование получил дата-аналитик. «У меня нет технического образования, я учился на факультете госуправления
А Python изучал на курсе биоинформатики для биологов. На мой взгляд, этот язык больше всего подходит для старта, база навыков работы с ним приобретается за два-три месяца. Затем стоит изучать профильные библиотеки для сбора и анализа данных. Чем больше ты знаешь библиотек, тем более качественная аналитика тебе доступна», — говорит Сергей Устинов
«У меня нет технического образования, я учился на факультете госуправления. А Python изучал на курсе биоинформатики для биологов. На мой взгляд, этот язык больше всего подходит для старта, база навыков работы с ним приобретается за два-три месяца. Затем стоит изучать профильные библиотеки для сбора и анализа данных. Чем больше ты знаешь библиотек, тем более качественная аналитика тебе доступна», — говорит Сергей Устинов.
Компании не рассчитывают, что начинающий аналитик данных будет уметь сразу всё. Они готовы обучать и направлять молодого специалиста. Главное — интерес к решению бизнес-задач. Правильно сформулированный перед исследованием вопрос важнее, чем большой опыт работы с программными инструментами.
«Программирование и математику можно выучить. А софтскиллы — нарабатываются опытом и практикой. Поэтому дата-аналитику полезны хакатоны и чемпионаты с решением практических задач. Он увереннее чувствует себя, прокачивая стиль мышления, ориентированный на решение конкретных бизнес-задач», — говорит Анна Чувилина.
Начинающих специалистов в сфере ИТ охотнее всего берут на позиции, связанные с анализом данных: доля вакансий для кандидатов с опытом работы меньше года здесь на четверть выше, чем в целом по рынку.
Работодатели ждут, что начинающий специалист:
— знает хотя бы один язык программирования: Python или R;
— умеет писать запросы к базам данных SQL;
— может показать выводы и метрики в виде понятного дашборда (Tableau, Power BI, Amplitude);
— хочет разбираться в бизнес-процессах, мыслит в терминах бизнес-задач.
Аналитику данных нужно понимать, что такое статистика и гипотеза. Серьезная математика не пригодится, главное ориентироваться в понятиях. В зависимости от запроса компании могут понадобиться навыки работы с Яндекс.Метрикой или Google Analytics. Опытные программисты с сильной математикой, которые не готовы думать в терминах задач бизнеса, закрывают себе путь в профессию аналитика данных.
«Джуниор вырастает в крутого специалиста, решая реальные кейсы
Потому что насмотренность определяет твой уровень: важно, сколько раз жизнь ставила тебя в ситуацию, когда нужно принимать решение. Развиваться в том, как владеешь инструментами, тоже важно
Но и решение реальных задач помогает аналитику данных расти», — говорит Анна Чувилина.
Особенности профессии
Бизнес-анализом могут заниматься разные специалисты:
- менеджеры продуктов;
- продуктовые аналитики;
- системные аналитики;
- финансовые аналитики;
- стратегические аналитики (бизнес-консультанты);
- маркетинговые аналитики;
- датасайентисты;
- бизнес-аналитики.
Все они проводят бизнес-анализ с углублением в разные профили. Выбор специалиста, которому поручается бизнес-анализ, зависит от потребностей компании.
- Менеджер продукта (product manager) – это, скорее, рыночник: он отвечает за анализ рынка, создание новых продуктов, на которые будет спрос, за ассортимент и ценовую политику, продвижение новинки.
- Продуктовый аналитик (product analyst) – специализируется на метриках конкретных продуктов, на инструментах анализа эффективности продуктов.
- Системный аналитик (systems analyst) – нужен для того, чтобы заказчики и разработчики ПО поняли друг друга и в итоге вышел ИТ-продукт, который решит задачи бизнеса.
- Финансовый аналитик (finance business analyst) – дока в инвестициях, финансовых продуктах и инструментах.
- Стратегический аналитик (strategy analyst) – это планировщик долгосрочного развития бизнеса.
- Маркетолог-аналитик (marketing analyst) – занимается анализом бизнес-данных, которые нужны для принятия data-driven управленческих решений (основанных на цифрах, а не на субъективном мнении); корректирует маркетинговые кампании, улучшает экономику продаж.
- Датасайентист (data scientist) – ас в программировании и инструментах анализа бизнес-данных, организует систему хранения и обработки данных.
К бизнес-аналитикам (в понимании их обязанностей согласно профстандарту) обращаются, когда нужно:
- выстроить или изменить бизнес-процессы;
- найти новую, более эффективную модель бизнеса;
- сократить издержки;
- разработать тактику и стратегию развития.
Бизнес-аналитики востребованы в самых разных сферах предпринимательства:
- ИТ;
- финансы;
- телеком;
- консалтинг;
- маркетинг;
- строительство;
- торговля;
- производство.
Есть мнение, что бизнес-аналитику обязательно быть экспертом в домене (термин для обозначения определенной отрасли экономики, это может быть страхование, ритейл, логистика, кредитование и т. д.), с которым он работает. Но лучшего эксперта в узком направлении предпринимательства или коммерции, чем клиент, быть не может. Главный домен, в котором бизнес-аналитик действительно должен быть экспертом – это бизнес-анализ: набор методик для понимания структуры и особенностей компании клиента, определения ее потребностей и поиска вариантов решения задачи.
Отличие от системного аналитика
Грань между профессиями системного и бизнес-аналитика размыта, их часто путают, но разница все-таки есть.
Системный аналитик больше имеет отношение к сфере информационных технологий, его улучшения касаются только внедрения новых разработок IT, а бизнес-аналитик усовершенствует любыми методами, в том числе и методами IT.
Понятие «деятельность бизнес-аналитика» шире, чем компетенция системного аналитика. Но на практике любой анализ в результате сводится к тому, что работу надо усовершенствовать, что возможно, как правило, за счет автоматизации процессов. Вот так и сливаются в одно целое обязанности двух этих специалистов. В IT-компании чаще требуется системный аналитик, а в работающие в других сферах – бизнес-аналитик.
Бывают ситуации, когда, в условной компании А есть бизнес-аналитик, его деятельность приводит к тому, что компания А обращается за программным продуктом в компанию Б. В ней, если она разрабатывает и внедряет программное обеспечение, есть системный аналитик. В таком случае бизнес-аналитик компании А сотрудничает рука об руку с системным аналитиком компании Б.
Общие сведения
В условиях жесткой конкуренции, компании должны постоянно совершенствовать и оптимизировать свои бизнес-процессы. С развитием ИТ-технологий ведение бизнеса «вручную» стало неактуальным и компании стали использовать программные продукты для качественного управления подразделениями. Однако, данный процесс автоматизации деятельности спровоцировал возникновение проблемы, связанной с объединением желаний заказчика и выполнением работы ИТ-специалистов. Данная проблема побудила возникновение такого специалиста, который стал бы связующим элементом между заказчиком и исполнителем, именно таким звеном и является бизнес-аналитик.
Бизнес-аналитик– это специалист IT-сферы, который занимается проведением анализа структуры компании, изучением автоматизируемых бизнес-процессов, выявлением «узких мест» (иными словами – проблем) и поиска их устранения, выбора программного обеспечения.
Профессиональные качества:
- Знание основ системного анализа, бизнес-планирования, системно-динамического и агентного моделирования, WEB-программирования;
- Знание основ жизненного цикла программных продуктов и приложений;
- Знание основных процессов предприятия с учетом отраслевой направленности;
- Умение работать в программных продуктах для моделирования бизнес-процессов: ARIS Express, Business Studio, BPwin и т.д.;
- Наличие общего представления о следующих программах: 1С, SAP, Oracle, MS Visio, MS SQL, MS Project, СЭД;
- Умение описывать бизнес-процессы организации при помощи нотаций моделирования;
- Умение проанализировать бизнес-процессы и оценить эффективность их функционирования;
- Понимание принципа построения моделей как есть (AS-IS) и как должно быть (TO-BE);
- Наличие навыков разработки технического задания для будущей информационной системы.
Личные качества:
- Аналитический склад ума;
- Умение работать с большим массивом данных;
- Внимательность;
- Усидчивость;
- Коммуникабельность;
- Креативность;
- Быстрое освоение новой информации.
Достоинства и недостатки профессии
К достоинствам профессии относится:
- Высокий оклад.
- Наличие карьерного роста.
- Не насыщенность рынка данными специалистами.
- Разнообразие выполняемых проектов и задач.
- Повышение коммуникационных качеств и умения работать в команде. Бизнес-аналитик является одним из множества звеньев, связывающих заказчика и исполнителя.
Недостатками специальности являются:
- Большая ответственность.
- Ввиду специфики работы – наличие командировок.
- Возможность появления сопротивления рядовых сотрудников к автоматизации системы или внедрению нового программного обеспечения.
- Возможность возникновения непонимания между заказчиком и аналитиком при обозначении целей и задач проекта.
- Необходимость обработки больших массивов данных.
Какие методы используют бизнес‑аналитики
Как мы уже говорили выше, бизнес‑аналитика — это прежде всего работа с большими объёмами данных. Чтобы эта работа выполнялась качественно, бизнес-аналитику нужны соответствующие методические инструменты.
Вот несколько наиболее популярных инструментов.
Корреляционный и регрессионный анализ применяется для изучения зависимости между двумя и более количественными показателями: существует ли связь между ними, насколько она сильная, какого она характера. Результат такого анализа — математические формулы, которые описывают, как изменится один показатель в результате изменения другого.
Допустим, компания хочет понять, как связаны её продажи и объёмы торговли на всём рынке. Корреляционно‑регрессионный анализ покажет, что рост продаж на всём рынке на 2 млн долларов в месяц приведёт к увеличению выручки компании на 100 тысяч долларов за тот же период.
Дисперсионный и факторный анализ применяется для исследования степени влияния одной или нескольких качественных переменных на один зависимый количественный показатель. При этом качественные переменные рассматривают как причины (независимые переменные или факторы), а количественные — как следствия (зависимые переменные). Во время анализа меняют значения факторов и изучают, как это влияет на величину зависимой переменной.
Например, с помощью этого метода можно определить, как уровень продаж магазина зависит от дня недели: в этом случае дни недели будут качественными показателями, а уровень продаж — количественным.
Кластерный анализ применяется, когда нужно разбить множество цифр и показателей по однородным признакам. Он полезен, когда требуется проанализировать большое количество показателей, сгруппировать их и разобраться, как они друг с другом взаимодействуют.
Классическим примером кластерного анализа является ABC-анализ клиентской базы.
Методы описательной статистики применяются для обработки «сырых» данных. К этим методам относится обобщение и систематизация данных в виде таблиц, отображение результатов в графиках и расчёт статистических показателей: например, среднего значения, стандартного отклонения, медианы, моды, минимума и максимума значений.
Требования к знаниям специалистов по управлению бизнес процессами

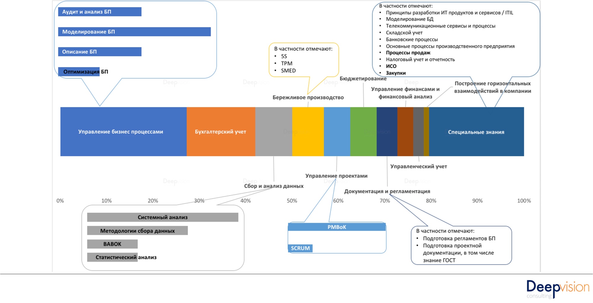
Какими знаниями должен обладать специалист в области управления бизнес процессами? В первую очередь, знаниями в области управления бизнес процессами (ха-ха). Работодатели хотят, чтобы специалисты знали подходы и методики аудита, анализа, моделирования, описания и оптимизации бизнес процессов.
О текущих потребностях и состоянии зрелости компаний, с точки зрения управления жизненным циклом бизнес процессов, можно судить по тому, что востребованы знания в области исследования, анализа и моделирования / описания бизнес-процессов. Иными словами, компании хотят для начала разобраться в том, что у них есть, и только потом приступать к оптимизации. Все закономерно.
Вторыми по важности для работодателей являются знания в области бухгалтерского учёта. Данная ситуация возникла потому, что требуется множество бизнес-аналитиков, причём с упором на знание 1С и, соответственно, знание бухгалтерского учёта в той степени, которая позволит выполнять анализ учёта через призму прикладного ПО. . Безусловно, бизнес-аналитик и другие специалисты в области управления бизнес процессами должны обладать знаниями методик сбора и анализа данных, иметь представление о принципах бережливого производства, управления проектами, знать стандарты и принципы документации.
Безусловно, бизнес-аналитик и другие специалисты в области управления бизнес процессами должны обладать знаниями методик сбора и анализа данных, иметь представление о принципах бережливого производства, управления проектами, знать стандарты и принципы документации.
Знание бюджетирования, управления финансами и финансового анализа, а также управленческого учёта необходимо для всех специалистов по управлению бизнес процессами. Управленцы, которые нужны, в первую очередь, для внедрения изменений в бизнес процессах, обязаны обладать навыками управления проектами по классической методологии и знать, как выстраивать взаимосвязи внутри компании. Остальные знания связаны со спецификой деятельности работодателей.

Ни один из специалистов по управлению бизнес процессами не может обойтись без знаний нотаций моделирования бизнес процессов. 26% работодателей хотят, чтобы их сотрудники знали и использовали самую современную нотацию — BPMN 2.0 Работодатели, желающие, чтобы их сотрудники знали нотацию eEPC, как правило, связывают это с выбором программного обеспечения, которое используется в компании для моделирования процессов. Требование к знанию нотации серии IDEF выдвигают компании, которые находятся только в начале пути управления бизнес процессами и просто не понимают, что это такое и с чем это едят.
Важные качества
Как показывает практика, с работой в бизнес-аналитике лучше справляются экстраверты — замкнутым людям тяжело выдержать огромный поток общения. В целом, чтобы выполнять на отлично свои профессиональные обязанности, необходимы:
- аналитический ум;
- хорошо развитое критическое мышление;
- повышенная концентрация внимания;
- высокая эрудированность;
- креативное мышление;
- отличная память, возможность обрабатывать и запоминать большие объемы данных;
- организаторские и управленческие задатки, лидерские качества;
- дипломатичность, воспитанность;
- повышенная стрессоустойчивость;
- умение работать в команде, подбирать подход к разным людям;
- умение четко формулировать и выражать мысли — убедительно и грамотным языком.
Развить эти навыки вы сможете на курсах Викиум (всего их около двух десятков). Так, будущим аналитикам bi большую пользу принесут курсы «Развитие внимания» и соответствующие ментальные тренажеры.
Чтобы лучше разбираться в людях, рекомендуем «Эмоциональный интеллект», «Профайлинг» и онлайн-интенсив «Эффективное общение».
Повышенную стрессоустойчивость обеспечит курс-бестселлер «Детоксикация мозга». Лидерские качества разовьют «Курс на целеполагание» и «Думай как предприниматель».
Грамотно выражать свои мысли и уверенно аргументировать избранную позицию поможет курс «Идеальный русский».




























